DolphinScheduler 工具
Apache DolphinScheduler 是一个分布式、易扩展的可视化 DAG 工作流任务调度平台,专为大数据场景设计,支持多种任务类型(Shell、Python、Spark、Flink、DataX 等)的调度与编排。
📖 官方文档:https://dolphinscheduler.apache.org/zh-cn/docs/3.2.2/guide/homepage
🐙 GitHub:https://github.com/apache/dolphinscheduler/tree/3.2.2-release
一、部署方式
方式一:Docker 单节点(Standalone)
适合本地学习和快速验证,以 3.2.2 版本 + PostgreSQL 外部存储为例。
Standalone 默认使用 H2 内存数据库
H2 数据库数据存在内存中,服务重启后数据全部丢失。生产环境请务必切换为 PostgreSQL 或 MySQL 外部存储。
Step 1 — 启动 PostgreSQL
docker run -d \
--name postgres \
-e POSTGRES_PASSWORD=${POSTGRES_PASSWORD} \
-e POSTGRES_USER=root \
-e POSTGRES_DB=postgres \
-v /opt/postgresql/data:/var/lib/postgresql/data \
-p 5432:5432 \
postgres:latestStep 2 — 初始化数据库
CREATE DATABASE dolphinscheduler;
CREATE USER ds_user PASSWORD 'your_password';
ALTER DATABASE dolphinscheduler OWNER TO ds_user;
ALTER SYSTEM SET listen_addresses = '*';Step 3 — 导入初始化 SQL
下载并执行 PostgreSQL 初始化 SQL 脚本。
权限提示
导入脚本时请使用 ds_user 账号执行,避免出现对象权限问题。

Step 4 — 提取默认配置文件
先启动一个临时容器,把必要的配置和依赖复制出来:
# 启动临时容器
docker run --name dolphinscheduler-standalone-server \
-p 12345:12345 -p 25333:25333 \
-d apache/dolphinscheduler-standalone-server:3.2.2
# 将配置和依赖复制到宿主机
docker cp dolphinscheduler-standalone-server:/opt/dolphinscheduler/conf/ /opt/dolphinscheduler/conf/
docker cp dolphinscheduler-standalone-server:/opt/dolphinscheduler/libs/ /opt/dolphinscheduler/libs/
# 复制完成后可删除临时容器
docker rm -f dolphinscheduler-standalone-serverStep 5 — 正式启动
docker run --name dolphinscheduler \
-p 12345:12345 -p 25333:25333 \
-v /opt/dolphinscheduler/conf:/opt/dolphinscheduler/conf \
-v /opt/dolphinscheduler/libs:/opt/dolphinscheduler/libs \
-e SPRING_DATASOURCE_URL="jdbc:postgresql://192.168.10.66:5432/dolphinscheduler" \
-e SPRING_DATASOURCE_USERNAME=ds_user \
-e SPRING_DATASOURCE_PASSWORD=${DS_PASSWORD} \
-e SPRING_PROFILES_ACTIVE=postgresql \
-d apache/dolphinscheduler-standalone-server:3.2.2启动后访问:http://localhost:12345/dolphinscheduler,默认账号密码 admin / dolphinscheduler123。
方式二:二进制安装
官方文档:单机部署指南
下载并启动:
# 下载二进制包
curl -O -L https://dlcdn.apache.org/dolphinscheduler/3.2.2/apache-dolphinscheduler-3.2.2-bin.tar.gz
# 解压
tar -xvzf apache-dolphinscheduler-*-bin.tar.gz
chmod -R 755 apache-dolphinscheduler-*-bin
cd apache-dolphinscheduler-*-bin
# 启动
bash ./bin/dolphinscheduler-daemon.sh start standalone-server配置外部数据库(环境变量方式):
export DATABASE=postgresql
export SPRING_PROFILES_ACTIVE=${DATABASE}
export SPRING_DATASOURCE_URL="jdbc:postgresql://192.168.10.66:5432/dolphinscheduler"
export SPRING_DATASOURCE_USERNAME=ds_user
export SPRING_DATASOURCE_PASSWORD=your_password # 建议从安全配置中读取服务管理命令:
# 启动
bash ./bin/dolphinscheduler-daemon.sh start standalone-server
# 停止
bash ./bin/dolphinscheduler-daemon.sh stop standalone-server
# 查看状态
bash ./bin/dolphinscheduler-daemon.sh status standalone-server二、集成 DataX
DataX 是阿里开源的异构数据源离线同步工具,与 DolphinScheduler 集成后可在调度平台中可视化配置和触发数据同步任务。
1. 构建集成镜像
官方镜像不含 Python 2 和 Maven(DataX 运行所需),需要自定义 Dockerfile:
# 基于官方镜像扩展
FROM apache/dolphinscheduler-standalone-server:3.2.2
# 安装 Python 2.7(DataX 依赖)
RUN apt-get update && \
apt-get install -y --no-install-recommends \
python2.7 \
ca-certificates \
curl && \
apt-get clean && \
rm -rf /var/lib/apt/lists/*
# 安装 Maven 3.9.6
ENV MAVEN_VERSION=3.9.6
ENV MAVEN_HOME=/opt/maven
RUN curl -L https://archive.apache.org/dist/maven/maven-3/${MAVEN_VERSION}/binaries/apache-maven-${MAVEN_VERSION}-bin.tar.gz \
| tar -xz -C /opt && \
mv /opt/apache-maven-${MAVEN_VERSION} /opt/maven && \
ln -s /opt/maven/bin/mvn /usr/bin/mvn
# 将 python2.7 设为默认 python
RUN ln -sf /usr/bin/python2.7 /usr/bin/python构建镜像:
docker build -t dolphinscheduler-datax:3.2.2 .2. 启动容器(挂载 DataX 目录)
docker run --name dolphinscheduler \
-p 12345:12345 -p 25333:25333 \
-v /opt/datax:/opt/datax \
-v /opt/dolphinscheduler/conf:/opt/dolphinscheduler/conf \
-v /opt/dolphinscheduler/libs:/opt/dolphinscheduler/libs \
-e SPRING_DATASOURCE_URL="jdbc:postgresql://192.168.10.66:5432/dolphinscheduler" \
-e SPRING_DATASOURCE_USERNAME=ds_user \
-e SPRING_DATASOURCE_PASSWORD=${DS_PASSWORD} \
-e SPRING_PROFILES_ACTIVE=postgresql \
-d dolphinscheduler-datax:3.2.23. 配置环境管理
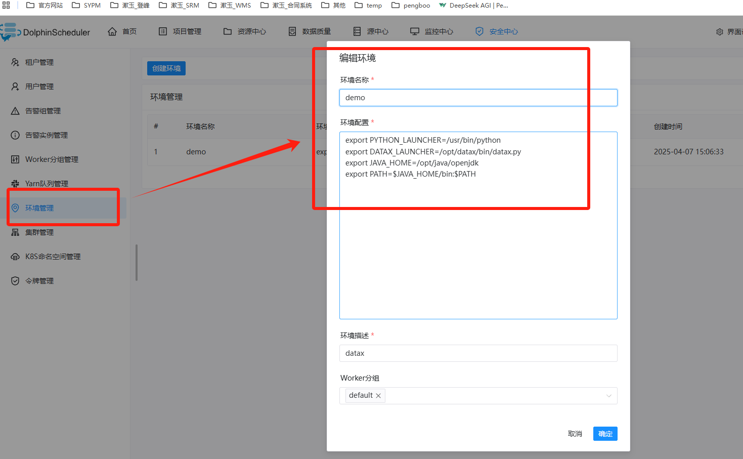
在 DolphinScheduler 管理后台 → 安全中心 → 环境管理 中,新建一个环境并填入以下变量:
export PYTHON_LAUNCHER=/usr/bin/python
export DATAX_LAUNCHER=/opt/datax/bin/datax.py
export JAVA_HOME=/opt/java/openjdk
export PATH=$JAVA_HOME/bin:$PATH
创建完成后,在任务配置中关联该环境即可:

为什么要在 DS 中单独配置环境变量?
DolphinScheduler 执行任务时,会将任务配置和环境管理中的变量写入生成的执行脚本,而不会继承容器或宿主机的全局环境变量。
因此,哪怕宿主机上已经配置了 DATAX_LAUNCHER,DS 任务执行时也不会自动读取。必须在 DS 环境管理中显式声明,才能保证任务脚本包含完整的路径和环境配置。